O arqueólogo de software Neozeed, da comunidade Virtually Fun, descobriu o compilador Dec Alpha C de 64 bits. versão do Windows 2000. Neozeed relatou que os elementos do compilador estavam nos antigos SDKs da plataforma Windows de 1999: “Acontece que o kit do compilador AXP64 está escondido à vista de todos há décadas.”

Fonte da imagem: Microsoft
Esta versão do Platform SDK permitiu testar e compilar código para Win64. Ele suporta tipos de dados de 64 bits e um compilador pré-beta IA64 e ALPHA64. Neozeed em sua mensagem lamentou que hoje não haja como testar o compilador e, consequentemente, esta versão de 64 bits do Windows 2000. Segundo rumores, uma máquina Windows 2003 AXP64 foi preservada nos arquivos da Microsoft. Com base neles, Neozeed expressou a esperança de que “algum dia alguém será capaz de desenterrá-lo”.
A história deu uma guinada inesperada quando, no início desta semana, um post de Antoni Sawicki, também conhecido como tenox, apareceu no Virtually Fun. Ele forneceu um pouco mais de contexto histórico antes de fazer um anúncio interessante: “O projeto Win64 para AXP64 e IA64 recebeu o codinome Sundown. Infelizmente, a versão de 64 bits do Alpha AXP Windows nunca foi lançada fora de Redmond.”
Anthony afirma que este software foi lançado pela Microsoft para permitir que os desenvolvedores testem e compilem seus programas para ver se estão “prontos para 64 bits” antes que o hardware de 64 bits esteja disponível. No entanto, era apenas um compilador cruzado e não havia uma maneira real de executar nenhum dos binários até que o primeiro processador Itanium de 64 bits finalmente fosse lançado após atrasos notoriamente longos.
Fonte da imagem: VirtuallyFun
Um certo “leitor generoso” não identificado contatou neozeed após sua postagem e compartilhou uma imagem de disco contendo uma compilação de 64 bits do Windows 2000 para Alpha AXP. Este conjunto foi encontrado em discos rígidos antigos vendidos como lixo industrial. O autor da descoberta esqueceu-se completamente até encontrar uma mensagem neozeed. Juntos, tenox e neozeed conseguiram executar esta compilação de teste em um antigo sistema PWS500 usando um pandeiro e outras ferramentas xamânicas à mão.
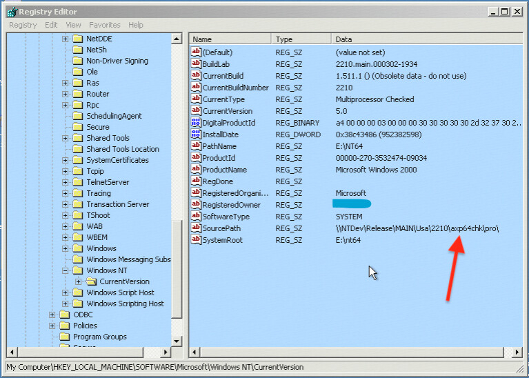
A Tenox lamentou que é impossível provar com 100% de certeza que esta é exatamente a compilação de 64 bits do Alpha AXP. A evidência indireta é a completa ausência de WOW na montagem, mesmo para AXP32. Binários de 32 bits não serão executados. Somente arquivos executáveis criados com o compilador ALPHA64 podem ser executados e a pré-compilação em uma máquina NT4 de 32 bits é necessária. O número da montagem lançada pelos entusiastas é 2210, a linha completa é 2210.main.000302-1934.

Fonte da imagem: VirtuallyFun
Os curiosos poderão ver por si mesmos a realidade da descoberta feita por arqueólogos de software na exposição VCF West 2023 em agosto e, ao mesmo tempo, admirar outros softwares e hardwares de uma época passada, que recentemente pareciam o auge da perfeição e desempenho, mas em cerca de 25 anos se transformaram em antiguidades.